Lỗi "Display driver stopped responding and has recovered" là một trong những vấn đề phổ biến nhất mà người dùng Windows thường gặp phải khi làm việc với đồ họa. Màn hình đột ngột đóng băng vài giây, sau đó xuất hiện thông báo lỗi này ở góc dưới bên phải. Tình trạng này không chỉ gây gián đoạn công việc mà còn có thể dẫn đến mất dữ liệu nếu không được xử lý kịp thời.
TechCare.vn đã tổng hợp kinh nghiệm từ hàng nghìn trường hợp thực tế để mang đến hướng dẫn chi tiết, chuyên sâu giúp bạn hiểu rõ nguyên nhân và khắc phục triệt để lỗi này. Bài viết dựa trên nền tảng kiến thức chuyên môn và được kiểm chứng qua thực tế, đảm bảo tính chính xác cao nhất.
Lỗi Display Driver Driver Stopped Responding and Has Recovered Là Gì?
Lỗi driver màn hình ngừng phản hồi xảy ra khi card đồ họa không thể xử lý các yêu cầu trong khoảng thời gian cho phép của Windows. Hệ điều hành phát hiện driver không phản hồi, tự động khởi động lại driver đó để khôi phục hoạt động bình thường. Đây là cơ chế bảo vệ của Windows nhằm tránh tình trạng máy tính bị treo hoàn toàn.

Lỗi display driver stopped responding and has recovered là gì?
Biểu hiện thường gặp:
- Màn hình đột ngột chuyển sang màu đen trong 2-3 giây
- Chuột và bàn phím tạm thời không phản hồi
- Thông báo lỗi xuất hiện sau khi màn hình phục hồi
- Một số ứng dụng đồ họa bị tắt đột ngột
- Hiện tượng lặp lại nhiều lần trong ngày
Nguyên nhân chính:
Lỗi này có thể xuất phát từ nhiều nguồn khác nhau. Driver đồ họa lỗi thời hoặc không tương thích là nguyên nhân phổ biến nhất, chiếm khoảng 60% các trường hợp. Card đồ họa bị quá tải do ép xung hoặc nhiệt độ cao cũng là yếu tố quan trọng. Ngoài ra, xung đột phần mềm, nguồn điện không đủ công suất, hoặc phần cứng bị hỏng cũng có thể gây ra vấn đề này.
Các phiên bản Windows từ 7 đến 11 đều có thể gặp lỗi này, đặc biệt phổ biến trên Windows 10 và 11 do cơ chế quản lý driver nghiêm ngặt hơn. Card đồ họa NVIDIA và AMD là hai dòng sản phẩm thường xuyên báo lỗi này nhất, trong khi Intel Graphics ít gặp hơn do tải đồ họa thấp hơn.
Các Cách Sửa Lỗi Display Driver Stopped Responding and Has Recovered Chi Tiết
Dưới đây là hướng dẫn sửa chữa từ cơ bản đến nâng cao, dựa trên kinh nghiệm thực tế từ đội ngũ kỹ thuật viên tại Techcare.vn. Hãy thực hiện từng bước một cách cẩn thận, và sao lưu dữ liệu trước khi chỉnh sửa registry để tránh rủi ro.
1. Tắt Ứng Dụng và Phần Mềm Không Cần Thiết
Nếu máy tính đang chạy quá nhiều chương trình, GPU dễ bị quá tải. Cách đơn giản nhất:
- Nhấn Ctrl + Shift + Esc để mở Task Manager.
- Trong tab Processes, sắp xếp theo CPU hoặc GPU usage và kết thúc các tiến trình không cần thiết (tránh chạm vào hệ thống như explorer.exe).

- Kiểm tra startup programs trong tab Startup và disable những ứng dụng không dùng.
Mẹo từ Techcare.vn: Với máy tính cấu hình thấp (RAM dưới 4GB), hãy hạn chế mở hơn 5 ứng dụng cùng lúc để tránh tái phát lỗi.
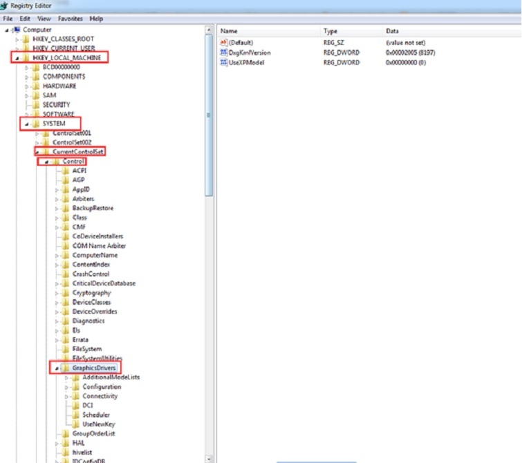
2. Tăng Thời Gian Xử Lý GPU Qua Registry
Phương pháp này điều chỉnh giá trị Timeout Detection and Recovery (TDR) để cho GPU thêm thời gian phản hồi. Chỉ áp dụng nếu bạn quen thuộc với registry:
- Nhấn Windows + R, nhập "regedit" và Enter để mở Registry Editor.
- Điều hướng đến đường dẫn: HKEY_LOCAL_MACHINE\SYSTEM\CurrentControlSet\Control\GraphicsDrivers.

- Nhấp chuột phải vào khoảng trống, chọn New > DWORD (32-bit) Value (hoặc 64-bit tùy hệ điều hành).

- Đặt tên là "TdrDelay", double-click và đặt Value data là 8 (hoặc thử 10 nếu vẫn lỗi).

- Nhấn OK, khởi động lại máy.

Lưu ý: Nếu không chắc chắn, hãy mang máy đến Techcare.vn để tránh làm hỏng registry, dẫn đến lỗi hệ thống nghiêm trọng hơn.
3. Cập Nhật Driver Đồ Họa Mới Nhất
Driver lỗi thời là nguyên nhân hàng đầu. Cách thực hiện:
- Xác định loại GPU: Nhấn Windows + X, chọn Device Manager > Display adapters để xem tên card (ví dụ: NVIDIA GeForce hoặc Intel HD Graphics).

- Truy cập trang chính hãng: NVIDIA (nvidia.com/drivers), AMD (amd.com/support) hoặc Intel (intel.com/support).
- Tìm và tải phiên bản driver mới nhất phù hợp với model GPU và hệ điều hành (Windows 10/11, 32/64-bit).
- Cài đặt và khởi động lại máy.
Nếu không tìm thấy, sử dụng công cụ như Driver Booster hoặc cập nhật qua Windows Update. Tại Techcare.vn, chúng tôi khuyến nghị kiểm tra driver định kỳ để tránh lỗi tương tự.
4. Tắt Ứng Dụng Chạy Ngầm và Tối Ưu Hệ Thống
Với Windows 10/11, ứng dụng chạy ngầm chiếm tài nguyên:
- Vào Settings > Privacy > Background apps, tắt các app không cần.
- Sử dụng CCleaner hoặc công cụ tích hợp để dọn dẹp file tạm và registry lỗi.
- Kiểm tra nhiệt độ GPU bằng phần mềm như HWMonitor; nếu trên 80°C, vệ sinh bụi bẩn hoặc thay keo tản nhiệt.
Đối với máy dùng card onboard và RAM thấp, nâng cấp RAM lên ít nhất 8GB sẽ cải thiện đáng kể.
5. Kiểm Tra và Thay Thế Card Màn Hình Nếu Cần
Nếu các cách trên không hiệu quả, phần cứng có thể hỏng:

- Chạy công cụ chẩn đoán như FurMark để test GPU.
- Nếu lỗi vẫn xảy ra, card màn hình cần thay mới. Chi phí thay tại Techcare.vn dao động từ 1-3 triệu tùy model, với linh kiện chính hãng và bảo hành 6-12 tháng.
Tránh tự tháo lắp nếu không có kinh nghiệm, vì có thể gây hỏng thêm.
Kinh Nghiệm Và Mẹo Hữu Ích
Kiểm tra tương thích phần mềm
Các phần mềm đồ họa như Adobe Premiere, After Effects, 3D Studio Max có yêu cầu driver cụ thể. Adobe thường đề xuất sử dụng Studio Driver của NVIDIA thay vì Game Ready Driver vì tính ổn định cao hơn. Kiểm tra trang web của nhà sản xuất phần mềm để biết phiên bản driver được khuyến nghị.
Một số game cũ có thể không tương thích với driver mới nhất. Trong trường hợp này, cài đặt phiên bản driver cũ hơn một vài tháng có thể giải quyết vấn đề. NVIDIA và AMD đều cung cấp kho lưu trữ driver cũ trên trang web chính thức.
Giám sát hiệu năng thường xuyên

Cài đặt phần mềm theo dõi như MSI Afterburner với tính năng On-Screen Display để hiển thị nhiệt độ, tần số, và mức sử dụng GPU ngay trên màn hình. Điều này giúp phát hiện sớm các dấu hiệu bất thường như nhiệt độ tăng đột ngột hoặc tần số không ổn định.
Đặt ngưỡng cảnh báo nhiệt độ ở mức 80 độ C. Khi đạt ngưỡng này, phần mềm sẽ cảnh báo để bạn kịp thời xử lý. Theo dõi Power Limit cũng quan trọng, nếu GPU thường xuyên chạm ngưỡng công suất tối đa, đây là dấu hiệu nguồn máy tính có thể không đủ mạnh.
Sử dụng chế độ Safe Mode
Khi lỗi driver xảy ra quá thường xuyên khiến không thể sử dụng máy bình thường, khởi động vào Safe Mode là giải pháp tốt nhất để gỡ cài đặt driver. Nhấn Shift khi nhấn Restart, chọn Troubleshoot, Advanced options, Startup Settings, sau đó Restart. Nhấn F3 hoặc 3 để vào Safe Mode with Networking.
Trong Safe Mode, Windows chỉ tải các driver cơ bản nhất, giúp hệ thống ổn định để bạn có thể gỡ driver lỗi và cài đặt phiên bản mới.
Backup trước khi thay đổi
Trước khi thực hiện các thay đổi lớn như chỉnh sửa Registry hoặc gỡ cài đặt driver, nên tạo điểm khôi phục hệ thống. Gõ "Create a restore point" trong thanh tìm kiếm Windows, mở System Properties, nhấn Create để tạo điểm khôi phục mới.
Nếu sau khi áp dụng các thay đổi mà hệ thống gặp vấn đề nghiêm trọng hơn, có thể khôi phục lại trạng thái trước đó thông qua điểm khôi phục này.
Lời Khuyên Từ Chuyên Gia

Bảo trì định kỳ
Vệ sinh card đồ họa và case máy tính mỗi 3-6 tháng một lần. Bụi bám trên tản nhiệt và quạt là nguyên nhân hàng đầu gây nhiệt độ cao. Một card đồ họa sạch sẽ có thể giảm nhiệt độ từ 5-10 độ so với khi bị bụi bám.
Kiểm tra và cập nhật driver đồ họa mỗi 2-3 tháng, hoặc khi có thông báo từ nhà sản xuất về các bản sửa lỗi quan trọng. Tuy nhiên không nhất thiết phải cập nhật ngay lập tức mỗi khi có phiên bản mới, đợi vài ngày để đảm bảo bản cập nhật ổn định.
Đầu tư phần cứng hợp lý
Nguồn máy tính chất lượng tốt từ các thương hiệu như Corsair, Seasonic, EVGA có thể tốn kém hơn nhưng đảm bảo cung cấp điện ổn định. Chọn nguồn có công suất dư ít nhất 100W so với tổng công suất tiêu thụ của hệ thống. Nguồn có chứng nhận 80 Plus Bronze trở lên đảm bảo hiệu suất chuyển đổi điện tốt.
Đầu tư vào hệ thống tản nhiệt tốt cũng quan trọng không kém. Case có luồng khí tốt, quạt tản nhiệt chất lượng giúp card đồ họa hoạt động ổn định lâu dài. Keo tản nhiệt chất lượng cao như Arctic MX-4, Thermal Grizzly Kryonaut giúp truyền nhiệt hiệu quả hơn.
Khi nào cần hỗ trợ chuyên nghiệp
Nếu đã thử tất cả các phương pháp trên mà lỗi vẫn tiếp diễn, đặc biệt khi kèm theo các hiện tượng bất thường khác như màn hình xuất hiện artifact (các điểm hoặc vệt màu lạ), máy tính tự động khởi động lại, hoặc Blue Screen of Death thường xuyên, đây có thể là dấu hiệu card đồ họa bị hỏng phần cứng.
Liên hệ với trung tâm bảo hành hoặc mang máy đến cơ sở sửa chữa uy tín để kiểm tra chi tiết. Card đồ họa thường có bảo hành từ 1-3 năm tùy nhà sản xuất. Trong thời gian bảo hành, nhà sản xuất sẽ sửa chữa hoặc thay thế miễn phí nếu phát hiện lỗi phần cứng.
TechCare.vn cung cấp dịch vụ kiểm tra và tư vấn miễn phí cho các vấn đề liên quan đến phần cứng máy tính. Đội ngũ kỹ thuật viên có kinh nghiệm hơn 10 năm trong lĩnh vực này sẵn sàng hỗ trợ chẩn đoán chính xác nguyên nhân và đưa ra giải pháp tối ưu nhất.
Lỗi "Display driver stopped responding and has recovered" tuy phổ biến nhưng hoàn toàn có thể khắc phục với các phương pháp phù hợp. Trong hầu hết trường hợp, cập nhật driver đồ họa lên phiên bản mới nhất đã giải quyết được vấn đề. Với những trường hợp phức tạp hơn, việc kết hợp nhiều phương pháp như điều chỉnh cài đặt TDR, tối ưu hóa hiệu năng card đồ họa, và kiểm tra phần cứng sẽ mang lại kết quả tích cực.
TechCare.vn cam kết đồng hành cùng người dùng trong việc giải quyết mọi vấn đề kỹ thuật, mang đến những giải pháp thiết thực dựa trên kinh nghiệm thực tế và kiến thức chuyên môn sâu rộng. Hy vọng bài viết này đã cung cấp đầy đủ thông tin để bạn tự khắc phục lỗi display driver một cách hiệu quả và tự tin hơn khi sử dụng máy tính.






